Design Pattern: Adapter
What is AdapterAdapter is a structural design pattern that allows objects with incompatible interface to collaborate. The adapter acts as a wapper to ...
Algorithm: Two Sum
DescriptionGiven an array of integers, return indices of the two numbers such that they add up to a specific target.
You may assume that each input wo ...
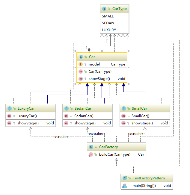
Design Patterns: Factory
What is factory patternFactory pattern is a creational pattern. It defines an interface for creating different type of object on the run-time. In this ...
Design Patterns: Prototype
What is PrototypeIt is known as Clone. Prototype is a creational design pattern that enables you copy/clone existing object to create new objects.
Exa ...
Design Patterns : Builder
what is BuilderBuilder is a creational design pattern. It helps you construct complex objects step by step and the final step will return the object. ...
Design Patterns : Singleton
What is Singleton pattern[Wikipedia]: https://en.wikipedia.org/wiki/Singleton_pattern: In software engineering, the singleton pattern is a software de ...
Effective Java (翻译)
Chapter 1 Introduction这本书是用来帮助你高效的使用Java编程语言以及它的基本类库:java.lang,java.util 和 java.io, 也包括例如java.util.concurrent 和 java.util.function 之类的子包. 其他的类库也将会时不时的 ...







